- download db browser เพื่อเปิดดู database sqlite ที่เราสร้างขึ้น https://sqlitebrowser.org/
- ทำการ install และเลือกอนุญาต กด next จนเสร็จ
- ไปที่ปุ่มstart พิมพ์ DB Browser แล้วกดเปิดโปรแกรม

- กด. new database

- ตั้งชื่อไฟล์ mydb.db แล้วเลือกเก็บไว้ใน c:\python

- สร้าง table student

- ทำการเพิ่ม field StudentID ไปดังภาพ

- เพิ่ม Field ที่เหลือลงไปดังภาพ

- หลังจากนั้นกด OK

- ต้องกด Write Changes เพื่อยืนยันการสร้าง table

- การเรียกดูหรือแก้ไขข้อมูลใน table student ที่สร้างทำได้ดังนี้

- กดปุ่ม new record เพื่อเพิ่มข้อมูลใน table student

- หลังจากนั้นเพิ่มข้อมูลลงไป แล้วทำการ capture รูปภาพให้เห็นหน้าจอ ว่า database ชื่ออะไร table ชื่ออะไร มี field อะไรบ้าง ดังภาพตัวอย่าง

- หลังจากนั้นเปิด ChatGPT ขี้นมา โยนภาพและคำสั่งดังภาพ เพื่อให้ AI ทำ app ให้

- หลังจากนั้น AI จะสร้าง Code มาให้ดังภาพ

- นำโค้ดที่ได้ไปสร้างไฟล์ TestMyDB.py ใน python แล้วเอาโค้ดที่ AI ไปวาง
import tkinter as tk from tkinter import ttk import sqlite3 # ==================== # Database # ==================== conn = sqlite3.connect("C:/python/mydb.db") cursor = conn.cursor() # ==================== # GUI # ==================== app = tk.Tk() app.title("รายชื่อนักเรียน") app.geometry("500x300") # ==================== # Table # ==================== columns = ("id", "name", "faculty") tree = ttk.Treeview(app, columns=columns, show="headings") tree.heading("id", text="StudentID") tree.heading("name", text="StudentName") tree.heading("faculty", text="FacultyID") tree.column("id", width=80, anchor="center") tree.column("name", width=200) tree.column("faculty", width=100, anchor="center") tree.pack(fill="both", expand=True, padx=10, pady=10) # ==================== # Load Data # ==================== cursor.execute("SELECT StudentID, StudentName, FacultyID FROM student") for row in cursor.fetchall(): tree.insert("", tk.END, values=row) app.mainloop() conn.close() - แล้วกด run ก็จะได้ดังภาพ

- เราสามารถกำหนดเงื่อนไข การแสดงผลข้อมูลได้โดยแก้ไขใน SQL Command ดังภาพ

- กลับมาที่ DB Browser ไปที่ Data Structure

- จะสร้าง table Faculty เพื่อเก็บข้อมูลคณะที่สั่งกัดของ น.ศ.




- การเพิ่มข้อมูลคณะลงไปใน Table faculty



- ทำการเพิ่มข้อมูลลงใน DB เพิ่มตาราง grade
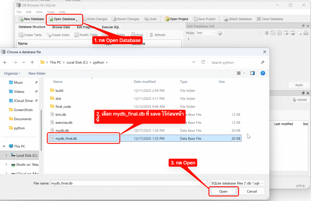
download file db : https://drive.google.com/drive/folders/1ZPAuKEQBws7iayxtkhld-2LV4a0J3vJL?usp=sharing - ทำการ save ไฟล์ใส่ไว้ใน C:\python
- ทำการเปิดโปรแกรม DB Browser และเปิดไฟล์ mydb_final.db ตามภาพ

- พอเปิด mydb_final.db ได้แล้วให้ทดสอบใช้คำสั่ง SQL Command ดังภาพ

- เราสามารถกำหนดเงื่อนไขเพื่อได้ผลลัพธ์ที่ต้องการได้โดยใช้ WHERE

- ทำการ Join Table เพื่อนำชื่อคณะมาแสดงได้ดังภาพ

- การบ้าน
๑) ให้หาคนที่มีเกรดมากกว่า 2 ว่ามีใครบ้าง และอยู่คณะอะไร
๒) คณะอะไรบ้างที่มีเด็กเกรดต่ำกว่า 2
ให้ส่งเป็นภาพ query และผล คล้ายๆ ดังภาพ

- การ sql update เปิดDB Browser ขึ้นมาและทำการเลือก mydb_final.dbไปที่ tab Execute Final
homework งานในชั้นเรียน
– ให้เขียนคำสั่ง SQL เพิ่มข้อมูล ชื่อตัวเองลงไปใน table student โดยระบุว่าตัวเองอยู่คณะโลจิสติก และเพิ่ม- ข – ข้อมูล คณะโลจิสติกลงไปใน table faculty - sql update แก้ไขข้อมูล

- sql delete ลบข้อมูล

